프로젝트 생성 전 Spring Boot 세팅


Spring Boot 프로젝트 생성하기



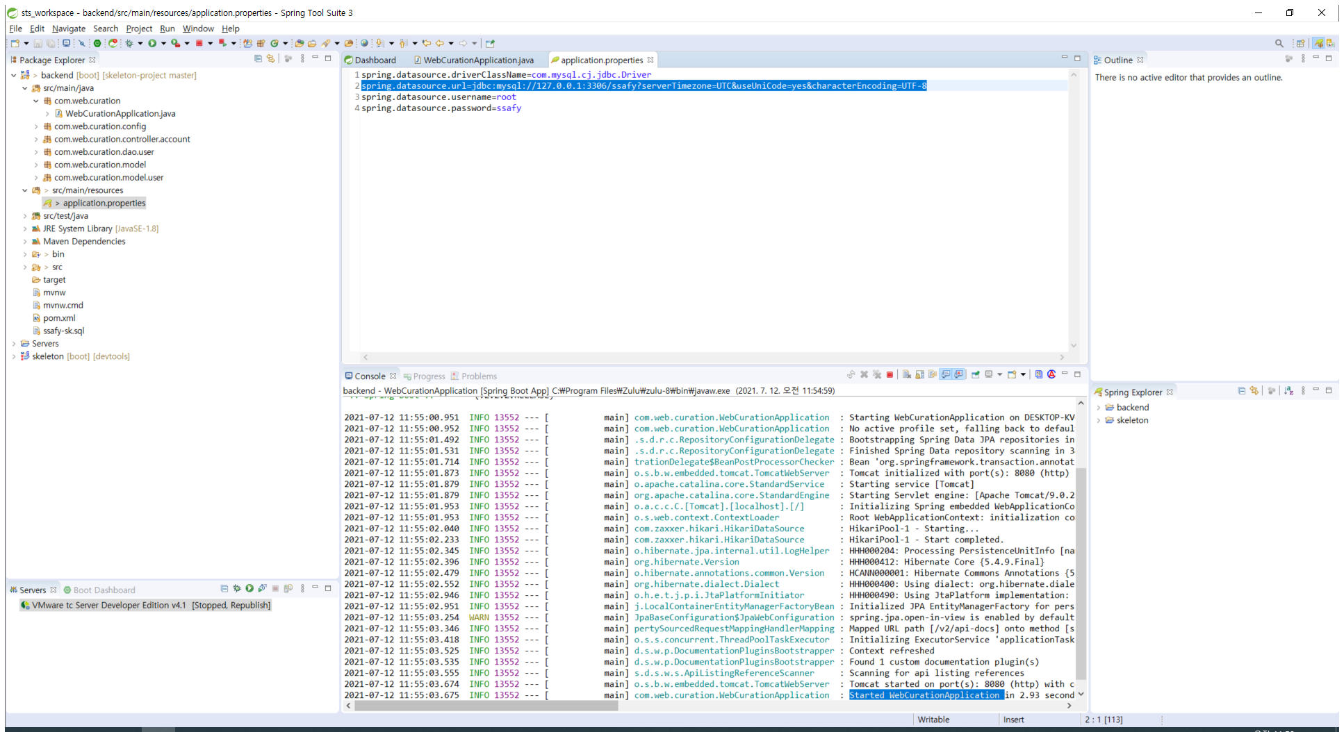
Spring Boot로 서버 Run해보기
1. MySQL에서의 name과 password 확인


2. properties에 username과 password 입력

3. 만약 DB에 아무런 값이 없다면, 테이블을 하나 생성해주자.

# ssafy란 이름의 DB를 생성
create database ssafy;
# ssafy란 이름의 DB를 사용하겠다고 선언
use ssafy;
# table을 간단히 생성
create table test(
user_id varchar(20) primary key,
user_pw varchar(20),
user_name varchar(20),
user_email varchar(30)
);
위의 쿼리문을 실행해주면, 이제 DB도 생성되었고 table도 생성됨!
[참고] MySQL에서 Query 실행하는 법
- Ctrl + Enter ==>> Query 하나 하나를 실행하겠다.
- 위 사진의 번개 모양 버튼 클릭==>> Query문 안의 모든 명령어를 실행하겠다.
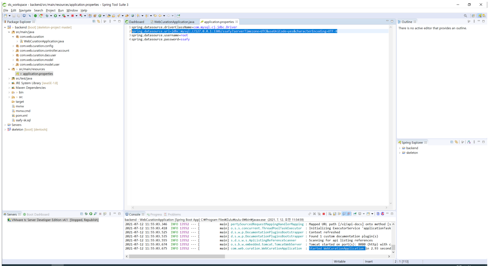
4. properties에 DB url입력

# 아래 url에서, 물음표 이전에 DB이름을 적어준다.
# 난 ssafy로 만들었으니 ssafy라 입력!
spring.datasource.url=jdbc:mysql://127.0.0.1:3306/ssafy?serverTimezone=UTC&useUniCode=yes&characterEncoding=UTF-8
5. 이제 Spring Boot로 서버 Run해보자.


'# 2. Web > Spring Boot' 카테고리의 다른 글
| Postman으로 Controller단 기능체크하기 (0) | 2021.07.27 |
|---|---|
| (Project) Lombok이란? (0) | 2021.07.25 |
| Spring Boot에서 Git 레포지터리를 바로 Clone하는 법 (0) | 2021.07.12 |
| STS(Spring Tool Suite)란? (0) | 2021.07.06 |